
TangDynasty(TD)
TangDynasty(TD)软件是信游网科技自主开发的FPGA集成开发环境,支持工业界标准的设计输入,包含完整的电路优化流程以及丰富的分析与调试工具,并提供良好的第三方设计验证工具接口,为所有基于信游网科技FPGA产品的应用设计提供有力支持
-
RTL综合
-
门级综合
-
布局优化
-
位流生成
-
布线优化
-
概述
-
特点
产品概述
TangDynasty(TD)软件是信游网科技自主开发的FPGA集成开发环境,一切从用户角度出发:界面简洁、行为智能、运行高效,支持windows、linux操作系统,创新的软件算法有效支持ELF、EAGLE、SF1等系列各个规模的器件,可扩充的软件架构快速支持包括单芯片、SIP、SOC在内的多品种产品类型,结构化的软件开发平台支持对硬件新结构的准确模拟和快速评估,用户设计IP保护和位流加密保密
产品特点
-
软件架构
架构优化的算法引擎,提升从RTL输入、综合、布局、布线的效率
-
软件界面
界面简洁、行为智能、运行高效
-
位置约束工具
图形化操作,方便客户使用
-
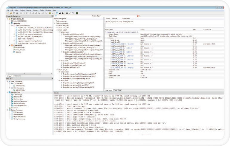
时序约束工具
支持多种时序约束方式,提高系统性能